背景
在一些公共场所(比如公交车、地跌、机场等)连接当地的 WiFi 时会弹出一个验证表单,输入验证信息(比如短信验证码)后就能够通过该 WiFi 联网。
本文将介绍通过 OpenWrt WiFiDog 来实现这个认证过程,认证服务器(WiFiDog Captive Portal/AuthServer)由 Java 编写。
WiFiDog
WiFiDog 是一套开源的无线热点认证管理工具,它主要提供如下功能:
- 位置相关的内容递送(比如不同的接入点可以投递不同的广告)
- 用户认证和授权(认证方式可以通过短信,或者是基础第三方开放平台,比如 QQ、微信等,授权可通过流控实现)
- 集中式网络监控(在认证服务器上可以获得各个 WiFi 热点上用户的流量使用情况)
WiFiDog 在架构上分为两个部分:
- Gateway:即安装在路由器上的 WiFiDog 软件
- Captive Portal:即认证服务器(AuthServer),是 Web HTTP 服务,独立部署在公网上
为了启用认证功能,我们需要对 WiFiDog 进行一点配置,修改配置文件 /etc/wifidog.conf,找到 AuthServer,并取消其中的几行注释:
AuthServer {
Hostname 192.168.1.109
# SSLAvailable
# SSLPort
HTTPPort 8910
# Path
# LoginScriptPathFragment
# PortalScriptPathFragment
# MsgScriptPathFragment
# PingScriptPathFragment
# AuthScriptPathFragment
}
为了简便,其他的配置项我们都用默认的。修改后重启 WiFiDog:/etc/init.d/wifidog restart
认证协议
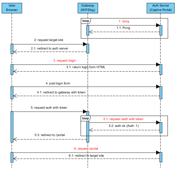
WiFiDog v1 协议是目前(2016)使用最广泛的,协议流程如下(红色部分即认证服务需要实现的接口):

- GW(Gateway) 会定时调用 AS(AuthServer) 的 ping 接口来检查 AS 是否在线
1.1. AS 在响应 body 里写入 "Pong" - 用户连上 GW 后,通过浏览器发出对某站点的请求
2.1. GW 收到请求后发现用户没有认证过,则重定向用户到 AS 的 /login - 浏览器请求 AS 的 /login
3.1. AS 返回验证表单 HTML - 用户填写验证表单后提交 AS
4.1. AS 验证通过后生成 token 并重定向用户到 GW - 浏览器带 token 请求 GW 的验证接口
5.1. GW 获取用户 token 后再请求 AS /auth 接口
5.2. AS 验证 token 有效性,成功则返回 "Auth: 1"(注意空格),验证通过后 GW 会定时请求 AS 的 /auth 接口来检查 token 有效性,期间会带上用户的流量数据
5.3. GW 重定向用户到 AS /portal - 浏览器请求 GW 的 /portal 接口
6.1 AS 重定向用户到 2 中指定的某站点(也可以按需进行广告投放)
报文详解
基于 WiFiDog 1.2.1 整理,192.168.1.1 是路由 IP,192.168.1.109 同时是客户端和 AuthServer 的 IP。
ping
request [
URI=/wifidog/ping/
method=GET
remoteAddr=192.168.1.1
queryStr=gw_id=100D7F6F25F5&sys_uptime=7265&sys_memfree=95256&sys_load=0.03&wifidog_uptime=61
headers=[
user-agent=WiFiDog 1.2.1
host=192.168.1.109
]
]
GW 将系路由标识、负载情况传给 AuthSer,可以基于这些数据做监控。
login
request [
URI=/wifidog/login/
method=GET
remoteAddr=192.168.1.109
queryStr=gw_address=192.168.1.1&gw_port=2060&gw_id=100D7F6F25F5&ip=192.168.1.109&mac=64:00:6a:5d:0a:23&url=http%3A%2F%2Ffangstar.net%2F
headers=[
host=192.168.1.109:8910
connection=keep-alive
upgrade-insecure-requests=1
user-agent=Mozilla/5.0 (Windows NT 10.0; WOW64) AppleWebKit/537.36 (KHTML, like Gecko) Chrome/52.0.2743.82 Safari/537.36
accept=text/html,application/xhtml+xml,application/xml;q=0.9,image/webp,*/*;q=0.8
accept-encoding=gzip, deflate, sdch
accept-language=zh-CN,zh;q=0.8,da;q=0.6,en;q=0.4,id;q=0.2,ja;q=0.2,sq;q=0.2,zh-TW;q=0.2,en-US;q=0.2
cookie=JSESSIONID=3AE20A3B0636E2F7DB7247AD055491FE
]
]
查询参数中的 url 是用户要访问的目标站点。
auth
request [
URI=/wifidog/auth/
method=GET
remoteAddr=192.168.1.1
queryStr=stage=login&ip=192.168.1.109&mac=64:00:6a:5d:0a:23&token=22&incoming=0&outgoing=0&gw_id=100D7F6F25F5
headers=[
user-agent=WiFiDog 1.2.1
host=192.168.1.109
]
]
- stage:第一次认证是 login,后续定时轮询是 counters
- incoming/outgoing:用户流量
portal
request [
URI=/wifidog/portal/
method=GET
remoteAddr=192.168.1.109
queryStr=gw_id=100D7F6F25F5
headers=[
host=192.168.1.109:8910
connection=keep-alive
cache-control=max-age=0
upgrade-insecure-requests=1
user-agent=Mozilla/5.0 (Windows NT 10.0; WOW64) AppleWebKit/537.36 (KHTML, like Gecko) Chrome/52.0.2743.82 Safari/537.36
accept=text/html,application/xhtml+xml,application/xml;q=0.9,image/webp,*/*;q=0.8
referer=http://192.168.1.109:8910/wifidog/login/?gw_address=192.168.1.1&gw_port=2060&gw_id=100D7F6F25F5&ip=192.168.1.109&mac=64:00:6a:5d:0a:23&url=http%3A%2F%2Ffangstar.net%2F
accept-encoding=gzip, deflate, sdch
accept-language=zh-CN,zh;q=0.8,da;q=0.6,en;q=0.4,id;q=0.2,ja;q=0.2,sq;q=0.2,zh-TW;q=0.2,en-US;q=0.2
cookie=JSESSIONID=3AE20A3B0636E2F7DB7247AD055491FE
]
]
Java 实现
项目基于 Spring Boot 进行实现,用 maven 构建,主要代码如下:
/*
* Copyright (c) 2016, fangstar.com
*
* All rights reserved.
*/
package net.fangstar.wifi.portal.controller;
import java.io.PrintWriter;
import java.util.Enumeration;
import javax.servlet.http.HttpServletRequest;
import javax.servlet.http.HttpServletResponse;
import javax.servlet.http.HttpSession;
import net.fangstar.wifi.portal.Server;
import org.apache.commons.lang.StringUtils;
import org.slf4j.Logger;
import org.slf4j.LoggerFactory;
import org.springframework.stereotype.Controller;
import org.springframework.web.bind.annotation.RequestMapping;
import org.springframework.web.bind.annotation.RequestMethod;
/**
* WiFiPortal 控制器.
*
* @author <a href="http://88250.b3log.org">Liang Ding</a>
* @version 1.0.0.0, Aug 1, 2016
* @since 1.0.0
*/
@Controller
@RequestMapping("/wifidog")
public class WiFiPortalController {
/**
* Logger.
*/
private static final Logger LOGGER = LoggerFactory.getLogger(WiFiPortalController.class);
/**
* WiFiDog 网关地址.
*/
private static final String GATEWAY_ADDR = Server.CONF.getString("gateway.addr");
/**
* Test token.
*/
private static final String TOKEN = "22";
@RequestMapping(value = "/login", method = RequestMethod.GET)
public void showLogin(final HttpServletRequest request, final HttpServletResponse response) {
logReq(request);
try (final PrintWriter writer = response.getWriter()) {
final HttpSession session = request.getSession();
String visitURL = (String) session.getAttribute("url");
if (StringUtils.isBlank(visitURL)) {
visitURL = request.getParameter("url");
}
session.setAttribute("url", visitURL);
writer.write("<html> \n"
+ " <head>\n"
+ " <meta charset=\"UTF-8\">\n"
+ " <title>登录 - Portal</title>\n"
+ " </head>\n"
+ " <body>\n"
+ " <form action=\"http://192.168.1.109:8910/wifidog/login\" method=\"POST\">\n"
+ " <input type=\"text\" id=\"username\" name=\"username\" "
+ " placeholder=\"Username\">\n"
+ " <input type=\"password\" id=\"password\" name=\"password\" "
+ " placeholder=\"Password\">\n"
+ " <button type=\"submit\">登录</button>\n"
+ " </form>\n"
+ " </body>\n"
+ "</html>");
writer.flush();
} catch (final Exception e) {
LOGGER.error("Write response failed", e);
}
}
@RequestMapping(value = "/login", method = RequestMethod.POST)
public void login(final HttpServletRequest request, final HttpServletResponse response) {
logReq(request);
try {
response.sendRedirect(GATEWAY_ADDR + "/wifidog/auth?token=" + TOKEN);
} catch (final Exception e) {
LOGGER.error("Write response failed", e);
}
}
@RequestMapping(value = "/auth", method = {RequestMethod.POST, RequestMethod.GET})
public void auth(final HttpServletRequest request, final HttpServletResponse response) {
logReq(request);
try (final PrintWriter writer = response.getWriter()) {
final String token = request.getParameter("token");
if (TOKEN.equals(token)) {
writer.write("Auth: 1");
} else {
writer.write("Auth: 0");
}
writer.flush();
} catch (final Exception e) {
LOGGER.error("Write response failed", e);
}
}
@RequestMapping(value = "portal", method = {RequestMethod.POST, RequestMethod.GET})
public void portal(final HttpServletRequest request, final HttpServletResponse response) {
logReq(request);
try {
final String visitURL = (String) request.getSession().getAttribute("url");
response.sendRedirect(visitURL);
} catch (final Exception e) {
LOGGER.error("Write response failed", e);
}
}
@RequestMapping(value = "ping", method = {RequestMethod.POST, RequestMethod.GET})
public void ping(final HttpServletRequest request, final HttpServletResponse response) {
logReq(request);
try (final PrintWriter writer = response.getWriter()) {
writer.write("Pong");
writer.flush();
} catch (final Exception e) {
LOGGER.error("Write response failed", e);
}
}
private void logReq(final HttpServletRequest request) {
final StringBuilder reqBuilder = new StringBuilder("\nrequest [\n URI=")
.append(request.getRequestURI())
.append("\n method=").append(request.getMethod())
.append("\n remoteAddr=").append(request.getRemoteAddr());
final String queryStr = request.getQueryString();
if (StringUtils.isNotBlank(queryStr)) {
reqBuilder.append("\n queryStr=").append(queryStr);
}
final StringBuilder headerBuilder = new StringBuilder();
final Enumeration<String> headerNames = request.getHeaderNames();
while (headerNames.hasMoreElements()) {
final String headerName = headerNames.nextElement();
final String headerValue = request.getHeader(headerName);
headerBuilder.append(" ").append(headerName).append("=").append(headerValue).append("\n");
}
headerBuilder.append(" ]");
reqBuilder.append("\n headers=[\n").append(headerBuilder.toString()).append("\n]");
LOGGER.debug(reqBuilder.toString());
}
}
完整项目代码已经在 GitHub 上开源,欢迎大家关注 wifidog-java-portal。
欢迎来到这里!
我们正在构建一个小众社区,大家在这里相互信任,以平等 • 自由 • 奔放的价值观进行分享交流。最终,希望大家能够找到与自己志同道合的伙伴,共同成长。
注册 关于