链滴
社区愿景和功能特性
优雅的 Markdown 所见即所得编辑
快捷键交互
随时自由编辑分享内容
支持注销账号来去自由
分布式社区网络
开放 API
产品
Symphony 社区系统(Java)
Solo 博客系统(Java)
Vditor 编辑器(TypeScript)
思源笔记(Electron、Go)
Pipe 博客平台(Vue、Go)
发展计划表
发展简史
榜单
GitHub 仓库排行
帖子打赏排行
Solo 博客端排行
积分排行
活跃度排行
贡献排行
本站基于开源项目 Sym
编程代码问答
登录
注册
茹
ru1028
关注
104997
号成员,
2023-05-03 21:54:07
加入
52
个人主页
浏览
6
帖子
+
回帖
+
评论
293
贡献点
1h30m
在线时长
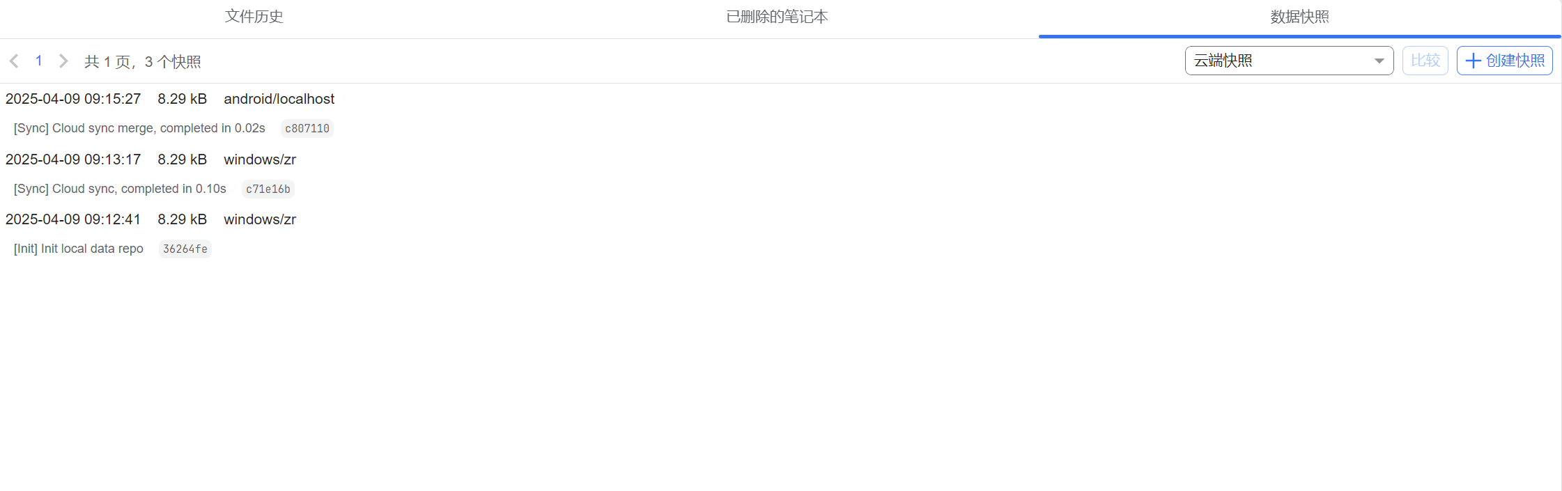
今天重新续费后,发现原来云端的数据全部丢失了!这个怎么找回?快照也看不到!
2025-04-09 09:35
本地数据在存储路径在哪里
今天重新续费后,发现原来云端的数据全部丢失了!这个怎么找回?快照也看不到!
2025-04-09 09:31
快照都变成今天的了,我密码也是一样的,去年的笔记都没有了 😂
数据表时间筛选匹配不完全
2024-04-16 09:37
时间可以筛选,但是结果我这边没有正常匹配,我原本 4 月有 30 条记录,但是时间筛选后,就只显示了 2 条